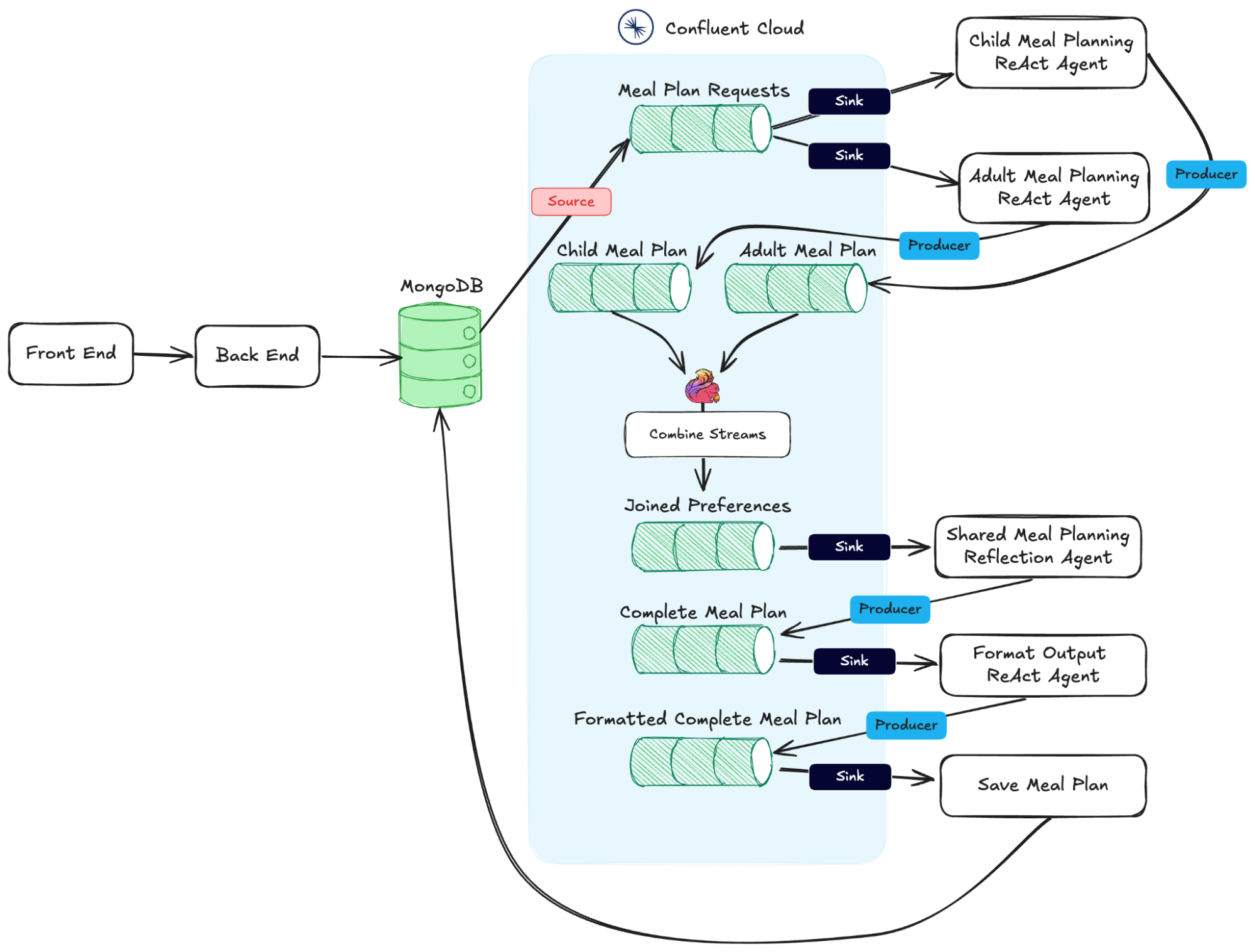
Chopped: AI Edition - Building a Meal Planner Monday, April 21, 2025 Teklinks As a dad of two toddlers with very particular tastes—one constantly wants treats for dinner and the other refuses anything that isn’t beige—I view dinnertime at my house as a nightly episode of “Chopped: Toddler Edition. Full article Email This BlogThis! Share to X Share to Facebook